Have an amazing solution built in RAD Studio? Let us know. Looking for discounts? Visit our Special Offers page!
News

GetIt: Flat UI Light VCL Style – New in 10.3.1

 The Flat UI Light VCL Style is part of the new premium styles introduced in 10.3.1. Once installed you will find this file in your styles folder:

  • FlatUILight.vsf

To install Flat UI Light VCL Style, just make sure you are updated to 10.3.1, launch RAD Studio, then go Tools ➜ GetIt Package Manager, and you will find VCL Style – Flat UI Light 1.0.

You can apply the styles to your VCL applications by visiting Project ➜ Options ➜ Application ➜ Appearance, and adding the style to your project, and optionally setting it as the default. At runtime, you can change styles with the code:

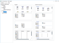
Here is a preview.

RAD Studio 13.1 Florence Now Available See What's New in RAD Studio 13.1 Delphi is 31 - Webinar Replay

Reduce development time and get to market faster with RAD Studio, Delphi, or C++Builder.
Design. Code. Compile. Deploy.

Start Free Trial   Upgrade Today

   Free Delphi Community Edition   Free C++Builder Community Edition

About author

Director of Delphi Consulting for GDK Software USA. Many software related patents, including swipe and pattern unlock and search engines. First Silver and Gold Delphi badges on Stack Overflow Former Developer Advocate for Embarcadero Technologies. Long time fan of programming, especially with Delphi. Author, Podcaster/YouTuber, Improvisor, Public Speaker, Father, and Friend.

Leave a Reply

This site uses Akismet to reduce spam. Learn how your comment data is processed.

IN THE ARTICLES